-
Curse of Strahd, Tarokka Deck, Predetermined Gameplay vs Chance When it comes to D&D, It can be a very fickle fine line for a DM to walk between what is fun and what is fair. Your party of 5 crit walking all over 3 Skele-mans is not what anyone would call an encounter. At most…
-
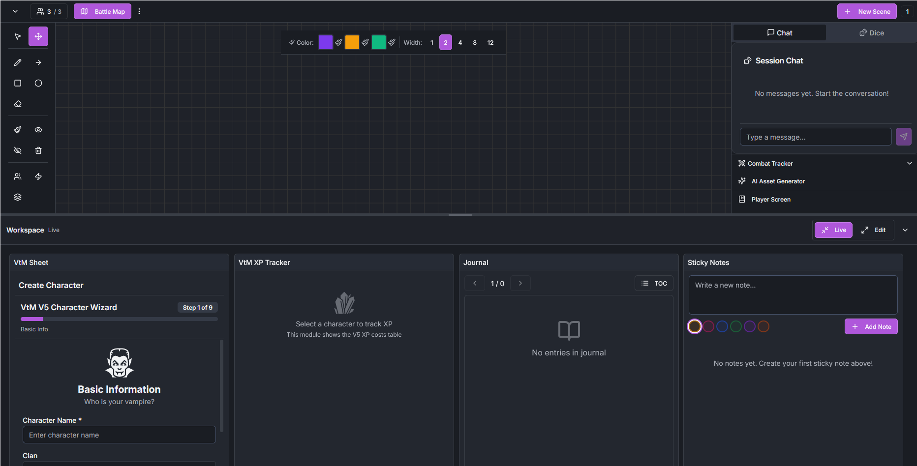
Vampire the Masquerade, VTT, D&D, AI ART, ART, TTRPGs Anyone who has played their fair share of TTRPGs knows that finding the right VTT to play your game night on, can be a bit hit-and-miss. Even more so for niche TTRPG games like Vampire the Masquerade. Whether it be struggling with big box prices, or…

